ComfyUI
ComfyUI 是一款功能强大且高度模块化的视觉 AI 引擎,专为设计和执行复杂的 Stable Diffusion 图像生成流程而打造。它摒弃了传统的代码编写模式,采用直观的节点式流程图界面,让用户通过连接不同的功能模块即可构建个性化的生成管线。
这一设计巧妙解决了高级 AI 绘图工作流配置复杂、灵活性不足的痛点。用户无需具备编程背景,也能自由组合模型、调整参数并实时预览效果,轻松实现从基础文生图到多步骤高清修复等各类复杂任务。ComfyUI 拥有极佳的兼容性,不仅支持 Windows、macOS 和 Linux 全平台,还广泛适配 NVIDIA、AMD、Intel 及苹果 Silicon 等多种硬件架构,并率先支持 SDXL、Flux、SD3 等前沿模型。
无论是希望深入探索算法潜力的研究人员和开发者,还是追求极致创作自由度的设计师与资深 AI 绘画爱好者,ComfyUI 都能提供强大的支持。其独特的模块化架构允许社区不断扩展新功能,使其成为当前最灵活、生态最丰富的开源扩散模型工具之一,帮助用户将创意高效转化为现实。
使用场景
一位独立游戏开发者需要为角色生成一套风格统一但表情各异的立绘素材,同时要求精确控制构图和细节。
没有 ComfyUI 时
- 流程黑盒难调整:使用传统一键生成工具时,无法干预中间步骤,一旦手部崩坏或光影错误,只能重新随机生成,效率极低。
- 多模型串联繁琐:想要结合 SDXL 底模、特定 LoRA 风格和控制网(ControlNet)姿态,需编写复杂脚本或在多个软件间手动倒腾图片。
- 复现一致性差:调整某个参数后,难以保留之前的成功设置,导致生成的系列角色在画风或色调上出现细微偏差,破坏整体感。
- 硬件资源浪费:缺乏对显存的精细化调度,尝试高分辨率修复时经常直接爆显存崩溃,被迫降低画质妥协。
使用 ComfyUI 后
- 可视化节点编排:通过拖拽节点构建清晰的工作流,可单独微调“提示词编码”、“潜空间降噪”或“面部修复”环节,精准修正瑕疵而不影响其他部分。
- 灵活组装高级管线:像搭积木一样将 SD3 底模、Flux 架构与多个 ControlNet 串联,轻松实现“保持角色脸不变仅换表情”的复杂需求。
- 工作流即时复用:保存好的节点图可随时加载,只需替换参考图或种子数,即可批量产出风格完全统一的数百张素材。
- 高效显存管理:得益于其模块化后端,ComfyUI 能智能释放闲置显存,让中端显卡也能流畅运行高分辨率的大模型生图任务。
ComfyUI 将原本依赖运气的“抽卡式”生图,转变为可控、可复用且高度定制化的工业化生产流程。
运行环境要求
- Windows
- Linux
- macOS
- 支持 NVIDIA, AMD, Intel, Apple Silicon (M 系列), Ascend (华为昇腾)
- 非必需,可通过 --cpu 参数在无 GPU 环境下运行(速度较慢)
- 智能内存管理支持低至 1GB 显存的 GPU
未说明(取决于运行的模型大小,建议充足以加载大模型)

快速开始
ComfyUI允许您通过基于图、节点和流程图的界面来设计并执行先进的稳定扩散工作流。支持Windows、Linux和macOS系统。
开始使用
本地
桌面应用程序
- 最简单的入门方式。
- 支持Windows和macOS。
Windows便携版
- 获取最新提交,完全便携。
- 仅适用于Windows。
手动安装
支持所有操作系统及各类GPU(NVIDIA、AMD、Intel、Apple Silicon、Ascend)。
云端
Comfy Cloud
- 我们的官方付费云版本,专为无法负担本地硬件的用户设计。
示例
请查看新版模板工作流或旧版示例工作流,了解ComfyUI的强大功能。
功能
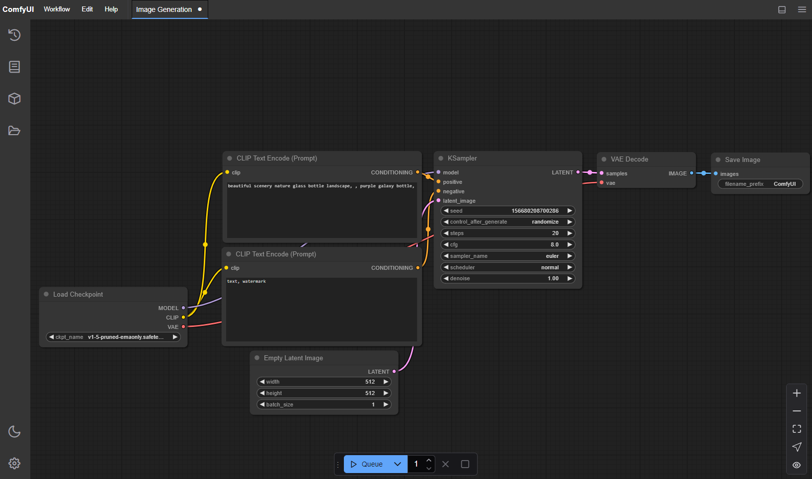
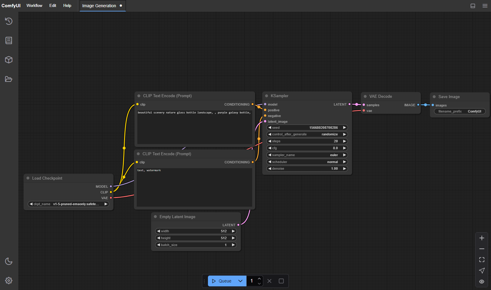
- 节点/图/流程图界面,无需编写任何代码即可实验和创建复杂的 Stable Diffusion 工作流。
- 注意:支持的模型远不止下方列表所示,如需查看完整支持列表,请参阅 ComfyUI 内部的模板列表。
- 图像模型
- SD1.x、SD2.x(unCLIP)
- SDXL、SDXL Turbo
- Stable Cascade
- SD3 和 SD3.5
- Pixart Alpha 和 Sigma
- AuraFlow
- HunyuanDiT
- Flux
- Lumina Image 2.0
- HiDream
- Qwen Image
- Hunyuan Image 2.1
- Flux 2
- Z Image
- 图像编辑模型
- 视频模型
- 音频模型
- 3D 模型
- 异步队列系统
- 多种优化:仅重新执行工作流中每次执行之间发生变化的部分。
- 智能内存管理:可通过智能卸载技术,在显存低至 1GB 的 GPU 上自动运行大型模型。
- 即使没有 GPU 也能运行:使用
--cpu参数(速度较慢)。 - 支持加载 ckpt 和 safetensors 文件:包括一体化检查点以及独立的扩散模型、VAE 和 CLIP 模型。
- 安全加载 ckpt、pt、pth 等文件。
- 嵌入/文本反演
- LoRA(常规、locon 和 loha)
- 超网络
- 可从生成的 PNG、WebP 和 FLAC 文件中加载包含种子的完整工作流。
- 支持将工作流保存为 Json 文件并加载。
- 节点界面可用于创建复杂的工作流,例如用于 高分辨率修复 或更高级别的工作流。
- 区域合成
- 图像修复,支持常规修复模型和 inpainting 模型。
- ControlNet 和 T2I-Adapter
- 超分辨率模型(ESRGAN、ESRGAN 变体、SwinIR、Swin2SR 等)
- GLIGEN
- 模型合并
- LCM 模型和 LoRA
- 使用 TAESD 进行潜在空间预览。
- 完全离线工作:核心组件不会在您未主动要求的情况下下载任何内容。
- 可选 API 节点,可通过在线 Comfy API 使用外部提供商的付费模型;可通过
--disable-api-nodes禁用。 - 配置文件,用于设置模型搜索路径。
工作流示例可在 示例页面 中找到。
发布流程
ComfyUI 采用每周一为目标的发布周期,但由于模型发布或代码库的重大变更,发布时间可能会经常调整。该项目由三个相互关联的仓库组成:
-
- 大约每周发布一个稳定版本(例如 v0.7.0)。
- 自 v0.4.0 起,补丁版本将用于向当前稳定版回迁修复。
- 小版本将用于从主分支发布的版本。
- 在不适合回迁修复的情况下,主分支也可能使用补丁版本进行发布。
- 稳定版标签之外的提交可能非常不稳定,并可能导致许多自定义节点失效。
- 是桌面版的基础。
-
- 使用最新的稳定核心版本构建新版本。
-
- 每周将前端更新合并到核心仓库中。
- 针对即将发布的核心版本冻结功能。
- 开发工作将继续进行下一版本的迭代。
快捷键
| 快捷键 | 说明 |
|---|---|
Ctrl + Enter |
将当前图谱加入生成队列 |
Ctrl + Shift + Enter |
将当前图谱设为首个待生成任务 |
Ctrl + Alt + Enter |
取消当前的生成任务 |
Ctrl + Z/Ctrl + Y |
撤销/重做 |
Ctrl + S |
保存工作流 |
Ctrl + O |
加载工作流 |
Ctrl + A |
全选所有节点 |
Alt + C |
折叠/展开选中的节点 |
Ctrl + M |
静音/取消静音选中的节点 |
Ctrl + B |
跳过选中的节点(效果相当于将该节点从图谱中移除,并重新连接相关连线) |
Delete/Backspace |
删除选中的节点 |
Ctrl + Backspace |
删除当前图谱 |
Space |
按住并移动鼠标时,可在画布上平移画面 |
Ctrl/Shift + 点击 |
将点击的节点添加到选区 |
Ctrl + C/Ctrl + V |
复制并粘贴选中的节点(不保留未选节点的输出连接) |
Ctrl + C/Ctrl + Shift + V |
复制并粘贴选中的节点(保留未选节点的输出连接至已粘贴节点的输入) |
Shift + 拖动 |
同时移动多个选中的节点 |
Ctrl + D |
加载默认图谱 |
Alt + + |
画布放大 |
Alt + - |
画布缩小 |
Ctrl + Shift + 左键 + 垂直拖动 |
画布放大/缩小 |
P |
固定/取消固定选中的节点 |
Ctrl + G |
将选中的节点分组 |
Q |
切换任务队列的可见性 |
H |
切换历史记录的可见性 |
R |
刷新图谱 |
F |
显示/隐藏菜单 |
. |
自动调整视图以适应选区(若无选中内容,则显示整个图谱) |
| 双击左键 | 打开节点快速搜索面板 |
Shift + 拖动 |
一次性移动多条连线 |
Ctrl + Alt + 左键 |
断开点击插槽的所有连线 |
对于 macOS 用户,Ctrl 键也可替换为 Cmd 键。
安装
Windows 便携版
在 发布页面 上提供了适用于 Windows 的便携式独立版本,既可在 NVIDIA GPU 上运行,也可仅使用 CPU 运行。
直接下载链接
只需下载,使用7-Zip或在较新版本的Windows中用文件资源管理器解压,然后运行即可。对于较小的模型,通常只需将检查点文件(那些巨大的ckpt/safetensors文件)放入:ComfyUI\models\checkpoints 文件夹中。但许多较大的模型包含多个文件,请务必按照说明将它们放置到正确的子文件夹中:ComfyUI\models\。
如果解压时遇到问题,可以右键点击文件 -> 属性 -> 取消“解除锁定”选项。
当前提供的便携版自带Python 3.13和PyTorch CUDA 13.0。如果无法启动,请更新您的NVIDIA显卡驱动程序。
其他下载选项:
配备PyTorch CUDA 12.6和Python 3.12的便携版(支持NVIDIA 10系列及更早型号的GPU)。
如何在其他UI与ComfyUI之间共享模型?
请参阅配置文件,以设置模型的搜索路径。在独立的Windows版本中,该文件位于ComfyUI目录下。将此文件重命名为extra_model_paths.yaml,并使用您喜欢的文本编辑器进行编辑。
comfy-cli
您也可以使用comfy-cli来安装并启动ComfyUI:
pip install comfy-cli
comfy install
手动安装(Windows、Linux)
Python 3.14可以正常工作,但某些自定义节点可能会出现问题。免费线程版本虽然可用,但由于部分依赖会启用GIL,因此并不完全支持。
Python 3.13则得到了很好的支持。如果您在3.13环境下遇到某些自定义节点依赖的问题,可以尝试使用Python 3.12。
PyTorch 2.4及以上版本均受支持,但部分功能和优化可能仅在较新版本中才能生效。我们通常建议使用最新稳定版的PyTorch,并搭配最新的CUDA版本,除非该版本发布不足两周。
安装步骤:
使用Git克隆本仓库。
将您的SD检查点文件(那些巨大的ckpt/safetensors文件)放入:models/checkpoints 文件夹。
将VAE文件放入:models/vae 文件夹。
AMD显卡(Linux)
AMD用户可以通过pip安装ROCm和PyTorch(如果尚未安装)。以下是安装稳定版的命令:
pip install torch torchvision torchaudio --index-url https://download.pytorch.org/whl/rocm7.2
若要安装带有ROCm 7.2的夜间版,可能带来一些性能提升,可使用以下命令:
pip install --pre torch torchvision torchaudio --index-url https://download.pytorch.org/whl/nightly/rocm7.2
AMD显卡(实验性:Windows和Linux),仅支持RDNA 3、3.5和4。
这些版本对硬件的支持不如上述构建,但在Windows上仍可运行。此外,您还需要根据自己的硬件安装特定版本的PyTorch。
RDNA 3(RX 7000系列):
pip install --pre torch torchvision torchaudio --index-url https://rocm.nightlies.amd.com/v2/gfx110X-all/
RDNA 3.5(Strix Halo/Ryzen AI Max+ 365):
pip install --pre torch torchvision torchaudio --index-url https://rocm.nightlies.amd.com/v2/gfx1151/
RDNA 4(RX 9000系列):
pip install --pre torch torchvision torchaudio --index-url https://rocm.nightlies.amd.com/v2/gfx120X-all/
Intel显卡(Windows和Linux)
Intel Arc GPU用户可以通过pip安装原生支持torch.xpu的PyTorch。更多信息请参见此处。
- 要安装torch.xpu版本的PyTorch,可使用以下命令:
pip install torch torchvision torchaudio --index-url https://download.pytorch.org/whl/xpu
若要安装torch.xpu夜间版,可能带来性能提升,可使用:
pip install --pre torch torchvision torchaudio --index-url https://download.pytorch.org/whl/nightly/xpu
NVIDIA
NVIDIA用户应使用以下命令安装稳定版PyTorch:
pip install torch torchvision torchaudio --extra-index-url https://download.pytorch.org/whl/cu130
若要安装夜间版PyTorch,也可能带来性能提升,可使用:
pip install --pre torch torchvision torchaudio --index-url https://download.pytorch.org/whl/nightly/cu130
故障排除
如果出现“Torch未编译为启用CUDA”的错误,请先卸载PyTorch:
pip uninstall torch
然后再使用上述命令重新安装。
依赖项安装
打开终端,进入ComfyUI文件夹,执行以下命令以安装所有依赖项:
pip install -r requirements.txt
完成之后,您应该已经安装好所有必要的组件,可以继续运行ComfyUI了。
其他:
Apple Mac silicon
您可以在搭载 M1 或 M2 芯片的 Apple Mac 上,使用任何最新版本的 macOS 安装 ComfyUI。
- 安装 PyTorch Nightly。有关说明,请参阅 Apple 开发者指南中的 在 Mac 上加速 PyTorch 训练(请确保安装最新的 PyTorch Nightly)。
- 按照适用于 Windows 和 Linux 的 ComfyUI 手动安装说明进行操作。
- 安装 ComfyUI 的 依赖项。如果您已经安装了其他 Stable Diffusion UI,或许可以复用这些依赖项。
- 通过运行
python main.py启动 ComfyUI。
注意:请务必将您的模型、VAE、LoRA 等文件添加到相应的 Comfy 文件夹中,如 ComfyUI 手动安装中所述。
Ascend NPUs
适用于与 PyTorch Ascend 扩展(torch_npu)兼容的模型。要开始使用,请确保您的环境满足 安装 页面中列出的先决条件。以下是针对您的平台和安装方法的分步指南:
- 如果需要,首先按照 torch-npu 安装页面的说明,为 Linux 安装推荐或更新的内核版本。
- 接着,按照适用于您特定平台的说明,安装包含驱动程序、固件和 CANN 的 Ascend Basekit。
- 然后,根据 安装 页面上的平台特定说明,安装 torch-npu 所需的软件包。
- 最后,遵循适用于 Linux 的 ComfyUI 手动安装指南。所有组件安装完成后,您可以按照之前描述的方式运行 ComfyUI。
Cambricon MLUs
适用于与 PyTorch Cambricon 扩展(torch_mlu)兼容的模型。以下是针对您的平台和安装方法的分步指南:
- 按照 安装 页面上的平台特定说明,安装 Cambricon CNToolkit。
- 接着,按照 安装 页面上的说明,安装 PyTorch(torch_mlu)。
- 通过运行
python main.py启动 ComfyUI。
Iluvatar Corex
适用于与 Iluvatar PyTorch 扩展兼容的模型。以下是针对您的平台和安装方法的分步指南:
- 按照 安装 页面上的平台特定说明,安装 Iluvatar Corex Toolkit。
- 通过运行
python main.py启动 ComfyUI。
ComfyUI-Manager
ComfyUI-Manager 是一个扩展,可让您轻松安装、更新和管理 ComfyUI 的自定义节点。
设置
- 安装管理器依赖项:
pip install -r manager_requirements.txt - 在运行 ComfyUI 时,使用
--enable-manager标志启用管理器:python main.py --enable-manager
命令行选项
| 标志 | 描述 |
|---|---|
--enable-manager |
启用 ComfyUI-Manager |
--enable-manager-legacy-ui |
使用旧版管理器界面而非新版界面(需配合 --enable-manager 使用) |
--disable-manager-ui |
禁用管理器界面和端点,同时保留后台功能,例如安全检查和计划性安装完成(需配合 --enable-manager 使用) |
运行
python main.py
对于 ROCm 官方不支持的 AMD 显卡
如果您遇到问题,可以尝试使用以下命令运行:
对于 6700、6600 及可能的其他 RDNA2 或更早型号显卡:HSA_OVERRIDE_GFX_VERSION=10.3.0 python main.py
对于 AMD 7600 及可能的其他 RDNA3 显卡:HSA_OVERRIDE_GFX_VERSION=11.0.0 python main.py
AMD ROCm 小贴士
您可以在 ComfyUI 中,通过此命令在部分 AMD GPU 上启用实验性的内存高效注意力机制;RDNA3 显卡上默认已启用。如果该设置在您使用的最新 PyTorch 版本下提升了 GPU 性能,请告知我们,以便我们将其设为默认值。
TORCH_ROCM_AOTRITON_ENABLE_EXPERIMENTAL=1 python main.py --use-pytorch-cross-attention
您还可以尝试设置环境变量 PYTORCH_TUNABLEOP_ENABLED=1,这可能会加快速度,但会导致初始运行非常缓慢。
注意事项
只有那些拥有完整正确输入并产生输出的部分图节点才会被执行。
每次执行时,只有发生变化的部分会被执行。如果您两次提交相同的图,仅第一次会被执行。如果您只修改了图的最后一部分,则只会执行您修改的部分及其依赖部分。
将生成的 PNG 文件拖放到网页上或直接加载,即可查看完整的流程,包括用于生成该图像的种子。
您可以使用括号来调整某个词或短语的权重,例如:(good code:1.2) 或 (bad code:0.8)。括号的默认权重是 1.1。如果要在提示中实际使用括号,请对其进行转义,例如 \( 或 \)。
您还可以使用 {day|night} 来创建通配符或动态提示。例如,使用 {wild|card|test} 语法,前端会在每次排队提示时随机替换为“wild”、“card”或“test”。如果要在提示中实际使用花括号,请对其进行转义,例如 \{ 或 \}。
动态提示还支持 C 语言风格的注释,例如 // comment 或 /* comment */。
要在文本提示中使用文本反演概念或嵌入,请将其放入 models/embeddings 目录,并在 CLIPTextEncode 节点中按如下方式引用(可省略 .pt 扩展名):
embedding:embedding_filename.pt
如何显示高质量预览?
使用 --preview-method auto 启用预览。
默认安装包含一种快速但低分辨率的潜在空间预览方法。要启用更高品质的预览,请使用 TAESD,下载 taesd_decoder.pth、taesdxl_decoder.pth、taesd3_decoder.pth 和 taef1_decoder.pth,并将它们放置在 models/vae_approx 文件夹中。安装完成后,重启 ComfyUI,并以 --preview-method taesd 参数启动,即可启用高质量预览。
如何使用 TLS/SSL?
通过运行以下命令生成自签名证书(不适用于共享或生产环境)和密钥:openssl req -x509 -newkey rsa:4096 -keyout key.pem -out cert.pem -sha256 -days 3650 -nodes -subj "/C=XX/ST=StateName/L=CityName/O=CompanyName/OU=CompanySectionName/CN=CommonNameOrHostname"
使用 --tls-keyfile key.pem --tls-certfile cert.pem 来启用 TLS/SSL,应用程序现在将可以通过 https://... 而不是 http://... 访问。
注意:Windows 用户可以使用 alexisrolland/docker-openssl 或者其中一种 第三方二进制分发版 来运行上述示例命令。
如果您使用容器,请注意-v挂载的卷路径可以是相对路径,例如... -v ".\:/openssl-certs" ...将会在您命令提示符或 PowerShell 终端的当前目录下创建密钥和证书文件。
支持与开发通道
Discord:尝试 #help 或 #feedback 频道。
Matrix 社区:#comfyui_space:matrix.org(类似于 Discord,但为开源平台)。
更多信息请参阅:https://www.comfy.org/
前端开发
截至 2024 年 8 月 15 日,我们已切换到全新的前端,该前端现托管在独立的仓库中:ComfyUI Frontend。此仓库现在在 web/ 目录下托管由 TS/Vue 编译生成的 JS 文件。
报告问题与请求功能
如有关于前端的任何错误、问题或功能请求,请使用 ComfyUI Frontend 仓库。这将有助于我们更高效地管理和解决前端相关的问题。
使用最新前端
新的前端现已成为 ComfyUI 的默认设置。但请注意:
- 主 ComfyUI 仓库中的前端每两周更新一次。
- 独立的前端仓库则提供每日发布的版本。
要使用最新的前端版本:
若要获取最新的每日发布版,请使用以下命令行参数启动 ComfyUI:
--front-end-version Comfy-Org/ComfyUI_frontend@latest若需特定版本,可将
latest替换为所需版本号:--front-end-version Comfy-Org/ComfyUI_frontend@1.2.2
这种方式使您可以轻松地在稳定的双周发布版与前沿的每日更新版之间切换,甚至可以根据测试需求选择特定版本。
访问旧版前端
若您因任何原因需要使用旧版前端,可通过以下命令行参数访问:
--front-end-version Comfy-Org/ComfyUI_legacy_frontend@latest
这将使用保存在 ComfyUI Legacy Frontend 仓库 中的旧版前端快照。
QA
我应该购买哪款显卡来运行这个?
版本历史
v0.18.22026/03/25v0.18.12026/03/23v0.18.02026/03/21v0.17.22026/03/15v0.17.12026/03/13v0.17.02026/03/13v0.16.42026/03/07v0.16.32026/03/05v0.16.22026/03/05v0.16.12026/03/05v0.16.02026/03/05v0.15.12026/02/26v0.15.02026/02/24v0.14.22026/02/18v0.14.12026/02/17v0.14.02026/02/17v0.13.02026/02/10v0.12.32026/02/05v0.12.22026/02/04v0.12.12026/02/03常见问题
相似工具推荐
stable-diffusion-webui
stable-diffusion-webui 是一个基于 Gradio 构建的网页版操作界面,旨在让用户能够轻松地在本地运行和使用强大的 Stable Diffusion 图像生成模型。它解决了原始模型依赖命令行、操作门槛高且功能分散的痛点,将复杂的 AI 绘图流程整合进一个直观易用的图形化平台。 无论是希望快速上手的普通创作者、需要精细控制画面细节的设计师,还是想要深入探索模型潜力的开发者与研究人员,都能从中获益。其核心亮点在于极高的功能丰富度:不仅支持文生图、图生图、局部重绘(Inpainting)和外绘(Outpainting)等基础模式,还独创了注意力机制调整、提示词矩阵、负向提示词以及“高清修复”等高级功能。此外,它内置了 GFPGAN 和 CodeFormer 等人脸修复工具,支持多种神经网络放大算法,并允许用户通过插件系统无限扩展能力。即使是显存有限的设备,stable-diffusion-webui 也提供了相应的优化选项,让高质量的 AI 艺术创作变得触手可及。
everything-claude-code
everything-claude-code 是一套专为 AI 编程助手(如 Claude Code、Codex、Cursor 等)打造的高性能优化系统。它不仅仅是一组配置文件,而是一个经过长期实战打磨的完整框架,旨在解决 AI 代理在实际开发中面临的效率低下、记忆丢失、安全隐患及缺乏持续学习能力等核心痛点。 通过引入技能模块化、直觉增强、记忆持久化机制以及内置的安全扫描功能,everything-claude-code 能显著提升 AI 在复杂任务中的表现,帮助开发者构建更稳定、更智能的生产级 AI 代理。其独特的“研究优先”开发理念和针对 Token 消耗的优化策略,使得模型响应更快、成本更低,同时有效防御潜在的攻击向量。 这套工具特别适合软件开发者、AI 研究人员以及希望深度定制 AI 工作流的技术团队使用。无论您是在构建大型代码库,还是需要 AI 协助进行安全审计与自动化测试,everything-claude-code 都能提供强大的底层支持。作为一个曾荣获 Anthropic 黑客大奖的开源项目,它融合了多语言支持与丰富的实战钩子(hooks),让 AI 真正成长为懂上
NextChat
NextChat 是一款轻量且极速的 AI 助手,旨在为用户提供流畅、跨平台的大模型交互体验。它完美解决了用户在多设备间切换时难以保持对话连续性,以及面对众多 AI 模型不知如何统一管理的痛点。无论是日常办公、学习辅助还是创意激发,NextChat 都能让用户随时随地通过网页、iOS、Android、Windows、MacOS 或 Linux 端无缝接入智能服务。 这款工具非常适合普通用户、学生、职场人士以及需要私有化部署的企业团队使用。对于开发者而言,它也提供了便捷的自托管方案,支持一键部署到 Vercel 或 Zeabur 等平台。 NextChat 的核心亮点在于其广泛的模型兼容性,原生支持 Claude、DeepSeek、GPT-4 及 Gemini Pro 等主流大模型,让用户在一个界面即可自由切换不同 AI 能力。此外,它还率先支持 MCP(Model Context Protocol)协议,增强了上下文处理能力。针对企业用户,NextChat 提供专业版解决方案,具备品牌定制、细粒度权限控制、内部知识库整合及安全审计等功能,满足公司对数据隐私和个性化管理的高标准要求。
ML-For-Beginners
ML-For-Beginners 是由微软推出的一套系统化机器学习入门课程,旨在帮助零基础用户轻松掌握经典机器学习知识。这套课程将学习路径规划为 12 周,包含 26 节精炼课程和 52 道配套测验,内容涵盖从基础概念到实际应用的完整流程,有效解决了初学者面对庞大知识体系时无从下手、缺乏结构化指导的痛点。 无论是希望转型的开发者、需要补充算法背景的研究人员,还是对人工智能充满好奇的普通爱好者,都能从中受益。课程不仅提供了清晰的理论讲解,还强调动手实践,让用户在循序渐进中建立扎实的技能基础。其独特的亮点在于强大的多语言支持,通过自动化机制提供了包括简体中文在内的 50 多种语言版本,极大地降低了全球不同背景用户的学习门槛。此外,项目采用开源协作模式,社区活跃且内容持续更新,确保学习者能获取前沿且准确的技术资讯。如果你正寻找一条清晰、友好且专业的机器学习入门之路,ML-For-Beginners 将是理想的起点。
ragflow
RAGFlow 是一款领先的开源检索增强生成(RAG)引擎,旨在为大语言模型构建更精准、可靠的上下文层。它巧妙地将前沿的 RAG 技术与智能体(Agent)能力相结合,不仅支持从各类文档中高效提取知识,还能让模型基于这些知识进行逻辑推理和任务执行。 在大模型应用中,幻觉问题和知识滞后是常见痛点。RAGFlow 通过深度解析复杂文档结构(如表格、图表及混合排版),显著提升了信息检索的准确度,从而有效减少模型“胡编乱造”的现象,确保回答既有据可依又具备时效性。其内置的智能体机制更进一步,使系统不仅能回答问题,还能自主规划步骤解决复杂问题。 这款工具特别适合开发者、企业技术团队以及 AI 研究人员使用。无论是希望快速搭建私有知识库问答系统,还是致力于探索大模型在垂直领域落地的创新者,都能从中受益。RAGFlow 提供了可视化的工作流编排界面和灵活的 API 接口,既降低了非算法背景用户的上手门槛,也满足了专业开发者对系统深度定制的需求。作为基于 Apache 2.0 协议开源的项目,它正成为连接通用大模型与行业专有知识之间的重要桥梁。
PaddleOCR
PaddleOCR 是一款基于百度飞桨框架开发的高性能开源光学字符识别工具包。它的核心能力是将图片、PDF 等文档中的文字提取出来,转换成计算机可读取的结构化数据,让机器真正“看懂”图文内容。 面对海量纸质或电子文档,PaddleOCR 解决了人工录入效率低、数字化成本高的问题。尤其在人工智能领域,它扮演着连接图像与大型语言模型(LLM)的桥梁角色,能将视觉信息直接转化为文本输入,助力智能问答、文档分析等应用场景落地。 PaddleOCR 适合开发者、算法研究人员以及有文档自动化需求的普通用户。其技术优势十分明显:不仅支持全球 100 多种语言的识别,还能在 Windows、Linux、macOS 等多个系统上运行,并灵活适配 CPU、GPU、NPU 等各类硬件。作为一个轻量级且社区活跃的开源项目,PaddleOCR 既能满足快速集成的需求,也能支撑前沿的视觉语言研究,是处理文字识别任务的理想选择。
